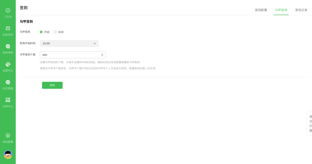
MAGAPP5.8.3版本发布更新。本次更新功能上作了增强,包括自定义表情玩法增强、马甲签到、任务引导、圈子、广场列表样式增强、资讯样式优化 、审核内容实时提醒 等等。 接下来将以图文模式,为大家详细介绍本次的功能更新。 支持自定义默认表情包,需下载压缩包提交给客服在打包后台进行替换然后重新打包; ▲后台配置 新增使用马甲号进行签到,且在用户看来都是真实的签到 ,支持自定义签到时间以及签到个数,配合新版签到的数据统计,解决平台签到展示数据过低的问题; ▲后台配置 任务中心新增任务引导,可自定义跳转链接,引导用户完成任务。例:“每日发帖”可引导用户点击“前往”后进入发布页面进行发帖。 ▲后台配置 圈子、本地圈、广场新增支持资讯样式,且可配置列表封面模式,可以设置3图模式,强制单图,以及无图,资讯样式的优点在于内容展示多,可阅读性强; ▲后台配置 混合备选型以及论坛聚合型信息流资讯样式支持强制单图以及无图; 支持平台的待审核内容通知特定用户,支持消息推送以及模板消息; ▲后台配置 ▲审核内容提醒 2)小程序分享卡片优化,默认取内容封面的第一张图,无图的内容可在后台小程序配置中配置分享的缺省图; 3)福利包领奖流程优化,签到全流程跑通;
